The Orsat AutoGC System
Fully automated, round-the-clock, ambient air VOC monitoring
The Orsat AutoGC enhances the collection of continuous ozone precursor data by automating day-to-day site activities. The foundation of the AutoGC is one of two VOC analyzer systems: the PerkinElmer (PE) Continuous VOC Analyzer System or the Markes/Agilent System. Additional hardware and software provides the structure necessary for automation. Each deployment is tailored to each site’s particular needs in order to maintain data quality objectives and to produce a robust application for the continuous measurement of VOCs in ambient air.
About The AutoGC
The AutoGC is made up of many individual systems and configuration of the system as a whole is aimed at automating the many complex day-to-day tasks. These components include:
• VOC Analyzer • Merlin MicroScience Humidified Blank/Calibraton System • Electronic Logbooks • Remote Access Software • Chromatographic Data System • Method Files • Merlin EZ Sequence • Merlin EZ QuickLook Reporting • MAX: Merlin AutoGC Xplorer • Standard Operating Procedures
Hardware
The Orsat AutoGC includes the VOC analyzer and the humidified blank/calibration system.
VOC Analyzer
The foundation of the AutoGC is one of two VOC analyzer systems: the PerkinElmer (PE) Continuous VOC Analyzer System or an Agilent 7890B GC with Markes UNITY-xr thermal desorber.

PerkinElmer Continuous VOC Analyzer
PerkinElmer, in conjunction with the U.S. EPA, originally developedan analyzer and methodology tocollect and measure C2-C12 hydro-carbons automatically, in the field,without the use of liquid cryogen.This established method, which has been successfully employed for many years with PerkinElmer Ozone Precursor Analyzers, now includes fully integrated technologies incorporating PPC in both the Clarus GC and TurboMatrix Thermal Desorber (TD) components of the system.

Agilent GC with Markes UNITY-xr Thermal Desorber
The custom integration The UNITY-xr Air Server allows continuous, unattended and cryogen-free monitoring at low to sub-ppb levels and automatic sequencing between a minimum of 3 channels (sample, standard & blank). Markes Series 2 TD systems offer splitless desorption & uniquely high cryogen-free retention volumes for ultra-volatiles such as acetylene & ethane. Systems are operated in remote, unattended monitoring stations, with data accessed via telemetry and processed/validated at remote network control centres.
Humidified Blank/Calibration System

The Merlin MicroScience Dilution System.
The Merlin MicroScience Dilution System (MMDS) is a gas blending system and a major enhancement to the automated VOC analyzer. It includes hardware to generate humidified air utilizing air from the existing air purifier and compressor which is required for the precursor system. This humidified air is used to generate daily system blanks and the calibration standard blend for introduction into the TD system. Calibration samples are generated by dilution of static span gases of 30 ppbv to 1 ppmv concentrations with humidified air using a micro gas blender. This dilution system is capable of blend ratios of as much as 1:10,000. It is a low volume blend apparatus with a clearing time of less than five minutes and all wetted parts are constructed of stainless steel.
The AutoGC system has been modified in several ways to incorporate it into the VOC analyzer system. By adding pressure regulators and electrically actuated solenoid valves we can control the delivery of blanks and check standards via the data system (using timed events). This blending system reduces errors in long term evaluation of the system performance by allowing the use of a single 33 L canister of a standard at 1 ppmv concentration, which can provide daily calibration checks for periods of up to several months. Using higher pressure cylinders could allow the use of the same standard over the entire season, thus reducing the variability of canister cleaning and refill errors. Additionally, standards used contain only 14 components used as reference peaks for retention time stability as well as propane and benzene used for calculation of system recoveries. At the 1–10 ppm level these standards are less expensive, more stable and often more accurate than those provided at ppb levels.
A Few Specifics:
Input Pressures (standard): 3–100 psig (0.2–7.0 kg/cm2); Other ranges optional
Output Pressure (standard): 0.5–3.0 psig (0.04–0.2 kg/cm2); Other ranges optional
Output Flow (standard): 25 ml/min minimum; Flows to 500 ml/min optional
Construction: 100% type 316L stainless steel tubing in blend path
Power Input: 110 VAC
Mounting: Pedestal or rack
Stability: Restrictors: ± 2% of reading / year
Repeatability: Restrictors: ± 1% of reading
Software
Customized software from Merlin MicroScience integrates seamlessly with the manufacturer’s data systems to provide the AutoGC with the structure necessary for automated tasks including sequencing and archiving.
Electronic Logbooks

Site logbooks used to record daily activities at field sites.
The data acquisition computer at each site includes an electronic logbook using basic text-editing software such as notepad (or alternative cloud services such as Google Docs), and this log is crucial to operation, data validation, and accountability. The log records all site activities and instrument parameters affecting data including: Method changes, changes in calibration standards, instrument failures and corrective actions, physical site audits, remote access activities, computer configuration changes, disk and file maintenance, and all repair activities.
The logbook is archived nightly to insure integrity and allow data validators immediate access to important information regarding site specific activities affecting data acquisition.
Remote Access
Remote access software facilitates real-time inspection of the chromatographic data system via a secure broadband connection. With remote access software, the daily and hourly archives can be automatically transferred to another computer or a local host for advanced ozone prediction systems without operator intervention.
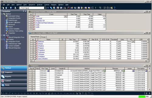
The Chromatographic Data System
The workhorse of each AutoGC is its chromatographic data system (CDS). The CDS collects and analyzes the results from the gas chromatograph outputting ASCII data files. The collection of data is managed by method files and sequence files. The AutoGC includes method files for ambient samples, blanks, calibration checks, and retention time checks. Sequence files automate the AutoGC by scheduling sequences of analyses.
Method Files
Method files contain the specific analysis instructions such as compound names, retention times, retention windows, and calibration information for each compound. The method also specifies hardware settings such as oven temperature profiles, flame ionization detector temperatures, and flow rates. Each system will use pre-set methods for ambient samples, blanks, calibration checks, and retention time checks daily.
These methods require optimization to improve separation of the compounds being analyzed. In addition, the data output must conform to the needs of the the automation systems.

The Totalchrom Method Editor.

The EZChrom Method Editor.
Merlin EZ Sequence
Merlin EZ Sequence is a user-friendly interface for creating sequence files which are imported into the CDS. Sequence files are executed by the CDS and central to continuous automated operation of an AutoGC. Primarily, sequences allow the operator to configure the AutoGC for up to three weeks specifying the instrument method to be used for each sample. In this way the sequence files automate the regular scheduling of blanks, calibration checks, retention time checks, and data archiving. The sequence files also handle the automatic generation of unique hourly file names for each sample.

The TotalChrom Sequence Editor.

The EZChrom Sequence Editor.
Unique file names are of particular importance on an AutoGC. In a single month of operation the PerkinElmer Totalchrom system will generate over 1400 raw data files and the Agilent EZChrom system generates over 700. The AutoGC naming scheme for data files includes the site designation, column, sample type (i.e. sample, calibration, blank), and hourly timestamp. This allows files to be sorted using conventional file handling strategies and to group the files based on some degree of knowledge of their contents.
EZSequence also archives data hourly by compressing each hour’s data files, method file, and electronic logbook into a “single” file with a unique site and date code name in an archive (*.zip) format. Automating file archival is an important feature that allows the operator to focus on evaluating system performance and data validation, as well as reduces data losses from file handling mistakes.
Data Analysis & Reporting
EZ Quicklook polls the site daily and collects archived data. The data is then formatted into an Excel spreadsheet (*.xlsx) containing the hourly data from the last 24 hours including check standards and blanks. The report can then be emailed or uploaded to a cloud service, and is available by the start of the work day allowing operators to quickly catch system problems which might impact data and/or validation, and greatly reducing the need for data reprocessing.
Additionally, Orsat’s Merlin AutoGC Xplorer (MAX) is a powerful online tool for data storage and analysis. Data loaded into MAX is automatically flagged if it is not within user specified control limits. Performance is thus evaluated easily and quickly thereby reducing data losses. Max allows reprocessing and manual flagging of data as needed. It also creates beautiful graphs of data as time series or scatter plots to explore complex relationships. Finally, MAX can generate output files for inclusion in the EPA Air Quaility System (AQS).
Standard Operating Procedures
Finally, Orsat creates site-specific Standard Operating Procedures (SOP) to aid the operator in the daily tasks he/she will be expected to perform. Important documents, details about subsystems, and resolutions to common problems for trouble shooting reference are included.
Installation & Configuration
Installation and configuration establishes a complete, fully functioning AutoGC system. By managing site-specific problems at the time of install, the system is brought online with all hardware and software integrated into a single, problem-free, long-term configuration.
Installation and setup takes only 3 to 5 days once all the necessary gases and power services are available. Each site will need broadband service if remote access and data transfer are required, as well as climate control to prevent overheating of the hardware. Additonal information about site needs can be found in the Orsat Site Implementation Recommendations for PerkinElmer Systems or Orsat Site Implementation Recommendations for Markes/Agilent Systems.
It all begins with the...
Preliminary Field Qualification
Acceptable system performance will be demonstrated by collecting measurement data over a continuous 7-day, demonstration period and verifying that all quality indicators are within the data quality objectives.
Orsat will qualify each system for detection limits, separation efficiency, method optimization as well as response factors and humidified blank criteria. Guidelines used for this qualification are accepted by U.S. EPA standards and are provided in our Quality Assurance Plan (QAP). A written certification is provided with each system for future reference that outlines all standards used, operational parameters, and retention time road maps.
Orsat can provide daily standards to be used with the blending system, which are certified and will last the duration of the operating season. Daily standards contain certified concentrations of propane and benzene for recovery calculations and up to 12 additional constituents used as reference peaks in the processing methods for the system. Additional standards and audit samples should be supplied by the customer at the time of installation to be incorporated into the certification document.
System qualification offers a comprehensive evaluation of the monitoring system from the outset of its deployment in a field setting. This data provides operators with detailed data by which they can evaluate the system’s subsequent performance. It also provides a standard, which can be used in the event of a failure to assist operators and maintenance personnel in their efforts to return the system to operation.
- Establish acceptable multipoint (3-point) calibration using the gas blender and a 14-component standard at 1 ppmv for each component.
- Calibration for components eluting on the PLOT column (C2 – C6) will use the average response factor for propane as ppb carbon and the calibration may not exceed 10% relative standard deviation.
- Calibration for components eluting on the boiling point (BP) column will use the average response factor for benzene as ppb carbon and the calibration may not exceed 10% relative standard deviation.
- Initialize collection of data for 7-day demonstration period.
- Analyze daily 14-component calibration verification samples (CVS) and daily field blanks during the demonstration period.
- Analyze one duplicate CVS immediately following one daily CVS (precision check).
- Analyze a second source laboratory control sample (LCS) containing the same 14 target compounds as the CVS and diluted to nominally 5 ppbV in a summa canister which is also used to verify the blended calibration check, calibration curve and calibration standard.
- Verify that all components are being correctly identified using US EPA 56-component retention time standard.
Field Certification Report
With each field qualification, a certification report is issued that contains the following information for future reference:
- Multipoint calibration data sheet
- CVS Recovery report for sampling period
- Precision report for duplicate runs and for daily check standards
- Field blank report for sampling period
- LCS recovery report
- Data completeness calculation
- Chromatograms of retention time standard, ambient air and blanks
Data Quality Objectives:
Multipoint Calibration:
RSD < 10% for average response factor over calibration range.
CVS Recovery:
Benzene and Propane within 75–125%; all other CVS compounds within 55 – 145%.
Precision:
Relative percent difference (RPD) for benzene and propane < 20%
LCS Recovery:
Recovery of benzene and propane within 70 – 130%; all other CVS compounds detected.
Daily Field Blank:
Total non-methane hydrocarbons < 20 ppbC, and individual target compounds < 2.0 ppbC.
Completeness (Data Capture):
For the 7-day demonstration period must be greater than or equal to 90% valid hours of operation.
(Completeness is calculated as the number of hours of valid data, expressed as a percentage of the total number of hours of operation, excluding hours during which a calibration or quality control test is being conducted. Down time for maintenance is not excluded.)
Have a look inside…
Chris Owen, a technical specialist in the TCEQ’s Air Quality division shows us around an AutoGC
Tour the TCEQ’s New Auto-GC Monitor in Floresville, Texas
In this video, Chris Owen, a technical specialist in the TCEQ’s Air Quality division shows us around an AutoGC site deployed and maintained by Orsat in the Eagle Ford Shale formation of central Texas.
We’re at the Floresville air monitoring site today where we have an automated gas chromatograph, a NOx instrument to measure oxides and nitrogen, and meteorological measurements. Our AutoGC system is used throughout…